文 | 王吉伟
自2023年AutoGPT开启智能体序幕以来,AI Agent作为新一代智能交互范式,展现出前所未有的发展活力。2024年,这一领域的发展更是呈现出爆发式增长态势,从个人助手到企业级解决方案,从通用型Agent到垂直领域专家,AI Agent正在重塑数字世界的运作方式。
这种增长不仅体现在技术突破上,更反映在实际应用场景的深度和广度方面。智能客服、金融交易、医疗诊断及市场营销、人力资源等领域对于智能体的尝试以及所取得的成果,彰显了AI Agent正在各个领域展现出强大的应用潜力。
特别是在企业数字化转型过程中,AI Agent展现出的自主决策能力、多任务协同能力以及持续学习能力,正在为传统业务流程带来革命性的变革。
IDC预测,到2026年,将有50%的中国500强数据团队使用AI Agent来实现数据准备和分析。Gartner预测,到2028年,至少15%的日常工作决策将通过Agentic AI自主做出,33%的企业软件应用程序也将包含Agentic AI。
值得注意的是,在Gartner发布的《2025年十大技术趋势》报告中,"Agentic AI"被列为首位,凸显了其在企业数字化转型中的核心地位。这一趋势,得到了众多行业专家的认可。
在投资领域,AI Agent也获得了空前关注。相关数据显示,在过去两年中,投资者向Agentic AI初创公司投入了超过20亿美元,重点关注面向企业市场的公司。与此同时,众多科技巨头也在通过自研、收购和技术授权等多种方式,加速布局AI Agent领域。
在企业决策层面,AI Agent的战略地位也在不断提升。麦肯锡最新研究表明,超过70%的企业CEO认为AI Agent将在未来3年内显著改变其经营模式和竞争格局。德勤的调查数据更进一步揭示,到2025年,25%使用生成式AI的企业将部署AI Agent,这一比例预计在2027年将增长到50%。
从技术发展来看,2024年AI Agent领域已经取得了一系列突破性进展。在认知能力方面,多模态理解能力的提升使得AI Agent能够更好地理解和处理图像、语音、文本等多种形式的信息;在决策能力方面,基于强化学习的自主决策框架使得AI Agent能够在复杂场景下做出更准确的判断;在协作能力方面,多Agent协同框架的成熟使得不同Agent之间能够更有效地配合完成复杂任务。
在技术实践方面,科技巨头正在积极布局AI Agent领域。微软、亚马逊等科技巨头全力布局AI Agent产品线,推动AI助手在企业办公场景的应用;OpenAI GPT-4、Google Gemini、阿里Qwen2、腾讯混元等多模态能力的提升,为Agent技术发展提供了新的可能性。同时,众多创新型科技公司也在垂直领域推出了特色解决方案,推动AI Agent在不同场景下的落地应用。
2024年的AI Agent的发展速度,比我们想象的要迅猛很多,短短1年时间智能体就有了一个大进化。而面对接下来被称为AI Agent商用元年的2025年,我们又应该了解什么呢?
本文王吉伟频道将为读者详细解析2025年AI Agent领域的13个关键发展趋势。这些趋势不仅反映了技术演进的方向,更揭示了产业变革的脉络,希望能为企业决策者和行业从业者提供有价值的参考。
这13个趋势涵盖了技术创新、应用落地、商业模式、产业生态等多个维度,将帮助读者全面把握AI Agent领域的发展机遇与挑战。
Gartner将Agentic AI列为2025年顶级技术趋势的第一名。Agentic AI可以帮助从查询和响应系统向自主机器Agent的转变,能够在没有人工指导的情况下执行与企业相关的任务。
微软等全球的科技公司正在积极开发Agent人工智能。例如,微软与英国政府签署了一项多年协议,为公共部门组织提供使用其人工智能工具的权限。Agentic AI的目标是通过使软件Agent能够承担复杂的决策密集型任务来提高效率和生产力。
Gartner认为,Agentic AI有潜力实现CIO提高整个组织生产力的愿望。这种动机正在推动企业和供应商探索、创新和建立以强大、安全和值得信赖的方式提供该机构所需的技术和实践。
Agentic AI流行,势必会带来AI Agent的广泛应用。未来一年,各行各业的组织都将采用 AI Agent来处理跨部门的任务。目前,已有多家数据机构给出相关预测数据,均看好AI Agent未来的高速发展。
Capgemini 的一份报告指出,大多数组织(82%)计划到 2026 年集成 AI Agent。这主要用于电子邮件生成、编码和数据分析等任务。在一项类似的研究中,德勤预测,到 2025 年,25% 使用 GenAI 的企业将部署 AI Agents,到2027 年将增长到50%。
Gartner 预测,到2028年,至少15%的日常工作决策将通过Agentic AI 自主做出。它还指出,届时,33% 的企业软件应用程序也将包含Agentic AI。
IDC预测,到2026年,将有50%的中国500强数据团队使用AI Agent来实现数据准备和分析,并成为重要组织者和协调者。
随着2025年AI Agent商用元年的开启,我们还将看到专门从事金融(自动交易机器人)、零售(个性化购物助手)和医疗保健(虚拟健康顾问)等领域的AI Agent产品及实际应用案例。
多模态AI Agent是一种先进的智能系统,它能够理解和处理包括文本、图像、音频在内的多种模态输入。其优势在于其强大的多模态理解能力,能够整合视觉和语言输入,适用于多种环境;提高模型的泛化能力,减少大型基础模型的幻觉现象;以及通过与环境的互动实现持续学习和自我改进。
多模态AI Agent的兴起代表了AI能力的重大飞跃。这些高级Agent可以处理和集成多种类型的输入数据,包括文本、图像、音频甚至视频。这种多功能性,为各行各业开辟了广泛的应用。
通过模拟人类的感知和认知过程,多模态AI Agent为用户提供了更丰富和直观的交互体验,同时推动了AI技术的智能化和人性化发展。
在医疗保健领域,多模态AI Agent正在彻底改变诊断和患者护理。他们可以分析医学成像数据以及患者记录和症状,提供更全面、更准确的诊断建议。在零售领域,这些Agent通过将视觉识别与自然语言处理相结合来增强客户体验,实现更直观和交互式的购物助手。
在广告和设计中,这些Agent可以生成结合文本和图像的内容,了解视觉和语言交流的细微差别。此功能在大规模创建有针对性的营销材料和个性化内容时特别有价值。
多模态AI在游戏、机器人技术、医疗保健等多个领域的应用,推动了研究和创新的发展。它处理和合成各种类型信息的能力比以往任何时候都更紧密地反映了人类的认知过程,使其成为复杂决策场景中的宝贵工具。
随着AI Agent对特定行业的影响不断增长以及大模型向多模态演进,2025年多模态AI Agent将会成为重要的智能体产品形态。
虽然单个AI Agent可以提供有价值的增强功能,但AI Agent的真正变革力量来自于它们与其他Agent一起工作。
多Agent AI系统使用多个特定于角色的 AI Agent来理解请求、规划工作流程、协调特定于角色的Agent、简化操作、与人类协作并验证输出。它通常涉及标准任务Agent(例如,用户界面和数据管理Agent)与专业技能和工具Agent(例如,数据提取器或图像解释器Agent)合作,以实现用户指定的目标。
每个 AI Agent的核心都是一个语言模型,它提供对语言和上下文的语义理解,但根据用例,系统中的Agent可能会使用相同或不同的语言模型。这种方法可以允许一些Agent共享知识,而其他Agent则验证整个系统中的输出,从而提高流程的质量和一致性。
通过为Agent提供共享的短期和长期内存资源,减少在给定项目或用例的规划、验证和迭代阶段对人工提示的需求,进一步增强了这种潜力。
随着企业需要越来越复杂的解决方案,多智能体系统的开发将成为中心舞台。AI Agent将相互协作以解决问题并执行需要多层决策的任务。
这些Agent将能够共享信息、协调他们的行动,甚至处理跨部门或服务的更复杂的工作流程。例如,在物流方面,多智能体系统可以优化供应链、管理库存和预测需求波动。
2025 年,更多组织将部署多Agent系统来管理和优化业务流程。OpenAI Swarm 和 Microsoft 的 Magentic AI 等Agent编排平台将引领这一趋势,使企业能够协作部署和管理多个Agent。
AI Agent集群指的是一组AI Agent的集合,它们可以协同工作以解决复杂的问题或执行任务。在集群中,每个AI Agent可能负责不同的任务或具有不同的专长,通过相互协作和通信,它们能够发挥出超越单个Agent的能力。
例如,在游戏场景中,多个AI Agent可以分别负责策略规划、资源管理、角色行为控制等不同任务,通过相互配合来战胜人类玩家或者应对更具挑战性的游戏关卡。
AI Agent网络是指AI Agent之间通过通信协议相互连接和交互的系统。这种网络可以是分布式的,允许AI Agent在不同的地理位置或计算节点上运行,同时保持协同工作的能力。
AI Agent网络的一个关键特点是去中心化,每个Agent都可以自主地与其他Agent互动,共享信息和资源,以实现更高效的任务分配和问题解决。例如,AI Agent与Web3的结合可以开创一个全新的数字经济时代,通过去中心化区块链网络,在保障数据隐私与安全的同时,为用户提供高度个性化的服务。
AI Agent集群与AI Agent网络,是实现复杂任务和提升AI系统性能的重要方式,并且在实际应用中,它们往往是相辅相成的。
2025年,AI Agent将进一步实现协作和协同工作。Salesforce AI研究负责人Silvio Savarese认为,在未来的一年里,AI Agent将会成群结队地合作,协作解决日常任务和业务挑战。这种演变将以前所未有的规模,重新定义生产力和解决问题的能力。
AI Agent将无缝集成到我们的生活中,个人拥有个人Agent,组织将部署专门的Agent。这些Agent可通过 Agentforce 等平台获得,针对特定任务量身定制,并共同努力实现共同目标。未来将不仅仅是使用 AI,也将是关于创建和定制Agent,这些Agent协作以理解和执行战略任务和决策,无论是在个人还是商业环境中。
垂直AI Agent是指专注于特定行业或领域,利用人工智能技术自动执行任务、提高效率并取代部分人工的软件程序。业内人士认为,垂直Agent未来垂直Agent的市场规模将是SaaS市场的10倍,并有可能在很多领域取代SaaS。
它们就像专门为特定任务定制的虚拟助手,能够理解行业特定的语言、流程和数据,并根据用户的需求提供个性化的解决方案。垂直AI Agent可以执行各种任务,例如收集和分析数据、生成报告、与用户交互、执行工作流程等等。
从市场角度来看,当前技术无法更好地支持跨业务、跨场景、跨部门乃至跨行业的超级智能体,但可以更垂直细分业务流程、场景或者某个领域,适应市场需求的垂直AI Agent也就由此而生。
垂直AI Agent的主要优势在于其高度专业化和定制化的特点,这使得它们在特定领域中的表现往往优于通用智能体。它们具有效率高、响应快的特点,并且在特定领域内经过大量训练和优化,具有较高的稳定性和可靠性。
当然垂直AI Agent的劣势在于适应性较差,难以处理超出其专业领域的任务,同时开发成本较高,因为需要针对特定领域进行深度定制和优化。
垂直AI Agent的应用领域非常广泛,包括但不限于医疗、金融、客户支持、市场研究与分析等。例如,在医疗领域,IBM Watson for Oncology 是一款专注于癌症治疗的垂直智能体,通过分析大量的医疗数据和文献,帮助医生制定个性化的治疗方案。在金融领域,自动交易系统是一种应用于金融领域的垂直智能体,通过分析市场数据和历史交易记录,自动执行买卖操作,以实现最大化收益。
2025年开始,基于更成熟的技术和更大的用户需求量,垂直Agent将会快速占领市场。
Agentic AI(Agent智能\代理智能),是指能够感知环境、理解情境并在此基础上执行复杂任务的人工智能系统。这些系统通常被设计成能够在物理世界或虚拟环境中以自主或半自主的方式运作,它们能够处理多种输入模式,如视觉、语言、声音等,并以此作出决策和响应。
Gen AI聊天机器人和副驾驶可以直观地与人类交互,合成复杂的信息并生成内容。但它们缺乏Agentic AI的Agent性和自主性。AI Agent能够独立行动,将工作分解为离散的步骤,并在最少的人工监督或干预下完成工作。AI Agent不仅仅是交互,hai 可以更有效地代表用户进行推理和操作。
Agentic AI具有“能动性”,具备采取行动和选择要采取的行动的能力。这些目标是由人类设定的,但Agent决定如何实现这些目标。其中的重点不在于AI Agent将会多么智能,而是人工智能从GenAI发展到Agentic AI ,随着它的流行可以将“AI Agent”技术带入到更多的业务流程中,成为企业AI战略的主流技术,从而提升AI Agent在各领域的市场渗透。
AI技术发展到当前这个时间节点,我们没有用大语言模型或者GenAI对AI进行宏观叙事,而是用Agentic AI来表述现阶段的AI特征,显然它能够简单、直观的体现目前的AI应用现状及趋势。接下来,Agentic AI所代表的主动性、可感知的自动化技术,将会一改专家系统和RPA步履蹒跚的现状,成为各大组织战略层面发展愿景并进入技术采购清单。
在过去两年中,投资者向Agentic AI初创公司投入了超过20亿美元,将投资重点放在针对企业市场的公司上。与此同时,许多科技公司、云提供商和其他公司正在开发自己的Agentic AI 产品。他们还在进行战略收购,越来越多地从初创公司那里获得Agent人工智能技术的许可并雇用他们的员工,而不是直接收购这些公司。
Agentic AI 不同于现在的聊天机器人和副驾驶,它能够明显提高知识工作者的工作效率,并跨业务职能实现多步骤流程的自动化。德勤预测,到2025年,25% 使用一代AI的公司将推出Agentic AI试点或概念验证,到2027年将增长到 50%。
图形用户界面(GUI)长期以来是人机交互的核心,通过直观、可视化的方式,让用户能够轻松操控数字系统。但传统的GUI交互自动化多依赖脚本或规则驱动的方法,这些方法在固定流程中表现尚可,却缺乏灵活性和适应性,难以满足复杂、动态的实际需求。
GUI Agent被定义为在GUI环境中运行的智能体,利用LLM作为核心推理引擎,以灵活、自适应的方式生成、规划和执行操作。
LLM驱动的GUI Agent代表了GUI自动化的新范式,整合了自然语言理解、视觉识别和决策制定,极大提升了任务自动化的直观性和效率。与传统API驱动Agent不同,GUI Agent无需访问内部API,利用图形界面的通用性实现跨平台操作,具有无侵入特性,扩展了应用范围。这种转变简化了用户与复杂系统的交互,降低了认知负担,使非技术用户也能轻松使用。
例如,SeeAct、AppAgent和UFO等Agent在网络导航、移动应用交互和操作系统中展现了巨大潜力,类似于科幻电影中的“虚拟助手”,能够理解用户目标并执行跨应用任务。实际应用中,如Microsoft Power Automate和Copilot,它们通过LLM支持低代码/无代码自动化,设计跨应用工作流,弥合了自然语言指令与应用操作之间的鸿沟,同时为无障碍功能提供了新机遇,帮助视障用户更高效地操作GUI。
LLM驱动的GUI Agent在网络导航、移动应用交互和桌面自动化等领域展现出巨大潜力,为用户与软件的交互方式带来颠覆性改变。这一新兴领域正在快速发展,学术界和工业界均取得了显著进展。
目前GUI Agent技术框架有腾讯AppAgent、智谱AutoGLM、微软OmniParser、Athropic的Compute Use、CogAgent等。
需要说明的是,除了GUI Agent,UI Agent也在快速发展。UI Agent是更广泛的概念,是能够与任何用户界面(User Interface)交互的智能体,包括图形用户界面(GUI)、命令行界面(CLI)、触摸屏界面等。
2025年,随着更多多模态大语言模型的深度应用以及相关技术框架的推出,GUI Agent、UI Agent产品将会得到更多的应用。
检索增强生成技术(Retrieval-Augmented Generation,RAG)正在为企业级人工智能应用带来革新性变革。该技术巧妙地将大型语言模型的生成能力与外部知识检索机制相融合,构建了一个具备精确性、可靠性且具有上下文感知能力的AI Agent。
从技术层面来看,RAG的核心机制在于在生成响应之前,引入专业知识库的检索和验证环节。这一创新显著降低了AI系统产生"幻觉"(生成表面合理但实际错误信息)的可能性。对企业而言,这种机制的重要性尤为突出,特别是在法律、医疗卫生、金融服务等对信息准确性要求极高的领域。
推动企业采用RAG技术的主要因素在于其显著的经济效益和资源整合优势。企业无需持续进行大规模模型重训练,即可有效提升AI系统的准确性;同时能够充分利用现有知识库和数据资源,确保AI输出与企业专有信息和政策保持高度一致。
基于RAG技术的AI Agent在企业应用中展现出巨大潜力。在智能客服领域,它能提供基于企业知识库的精准答复,实现多轮对话中的上下文理解;在知识管理方面,可以构建智能化文档检索系统,优化企业内部知识流转;在决策支持领域,能够基于历史数据提供决策建议,实时分析市场动态;在业务流程方面,可实现智能化文档处理和数据分析,显著提升工作效率。
从机器学习技术发展趋势来看,RAG技术的应用将更加深入和广泛。其独特优势在于实现了生成模型的灵活性与专业知识库的可靠性的有机结合,为企业提供了一条在保证准确性和相关性的前提下,有效实施AI解决方案的可行路径。
这种技术框架的创新,不仅优化了企业AI应用的性能表现,更为企业数字化转型提供了新的技术支撑。随着技术的不断完善,基于RAG的AI Agent将在企业智能化建设中发挥越来越重要的作用,推动企业运营效率和服务质量的全面提升。
这种形势下,在2025年,RAG类AI Agent将会在企业中中得到更深入的应用。
Agentic Workflow是一种AI驱动的工作流程,通过自适应循环和多步骤任务分解,实现复杂任务的自动化。它利用AI Agent收集反馈、评估性能,并动态调整行为以优化工作流。
Agentic Workflow在简化AI应用程序开发的同时,也促进了Agent编排层(agentic orchestration layer) 的兴起,使开发人员能够更轻松地构建复杂的AI 解决方案。
从LLM到AI Agent,从Workflow到Agentic Workflow,25篇论文全面了解智能体工作流
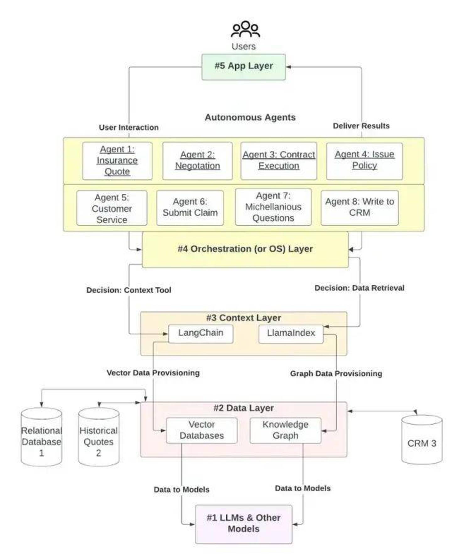
Agent编排层正在重塑AI应用程序的开发格局,它通过简化工作流程、提升效率和促进协作,使得构建复杂的AI解决方案变得更加便捷。这一趋势的核心在于Agent工作流的兴起,它赋予开发人员能力,使其能够轻松构建和管理执行各种任务的多个自治Agent,如提供保险报价、处理谈判、执行合同和提交索赔等。

编排层的运作机制涉及多个关键方面:
首先,它协调自治Agent,管理执行不同任务的多个Agent,这些Agent相互交互,并与编排层交互,以提供全面的任务驱动型解决方案。
其次,编排层利用上下文层动态提取相关数据,确保Agent具有上下文感知能力,从而提高决策的准确性和效率。
再者,它从数据层为Agent提供执行任务所需的信息,弥合大型数据源和AI模型之间的差距,并最终将自主Agent连接到应用程序层,用户在这里与系统交互并接收结果,简化了用户体验。
编排层的益处在于它能够简化复杂的工作流程,通过协调多个Agent,抽象出复杂性,让开发人员专注于构建更高级别的功能。它支持无缝添加新的Agent和工具,轻松扩展AI解决方案。自动化数据检索、上下文管理和决策流程,减少人工干预,加快任务完成速度。
编排层增强了协作能力,使座席能够动态协作,共享上下文和结果,实现更全面的解决方案。它的灵活性还体现在能够集成各种工具,如LLM、API和数据库,使系统适应不同的行业和用例。这些优势,共同推动了AI技术在各个领域的应用和发展。
2025年,由Agentic workflow推动的Agent编排层将会成为智能体平台的标配。
端侧AI Agent,即在用户设备上直接运行的智能体,它们能够在本地处理数据,提供即时响应,同时保护用户隐私。这种技术的应用,正在改变我们与智能设备的互动方式,以及设备处理信息的能力。
端侧AI Agent的应用场景广泛,从智能手机、PC、汽车到XR设备以及物联网设备,几乎涵盖了所有消费电子产品品类。这些智能体能够根据用户的行为和偏好提供个性化的服务和响应,极大地提升了设备的智能化程度。
随着硬件厂商的集成,全球智能手机市场进入存量发展阶段,AI智能体有望开启创新驱动周期,提高手机智能化程度,颠覆现有人机交互模式。同时,端侧AI的长期发展需要云端协同,将催生大量云端推理算力需求,推动云计算和边缘计算的进一步发展。
端侧AI Agent的加速落地不仅标志着AI技术从云端向边缘设备的转移,也为AI的创新和发展打开了无限想象空间。在更广泛的消费电子产品品类中,端侧AI Agent为用户带来全新的AI体验,也推动了相关产业链的升级和变革。
随着技术的不断成熟和应用的不断深入,端侧AI Agent有望在未来几年内成为智能设备的标准配置,引领智能交互的新潮流。
2025 年,AI Agent将与物联网 (IoT) 更加深入地集成。这种集成将实现设备之间的无缝通信,从而增强自动化、数据分析和实时决策。从智能家居和办公室到智慧城市,AI Agent将很快无需人工干预即可控制设备、管理工作流程和优化系统。
在未来的一年里,我们还将看到AI Agent集成到手机、PC 和智能手表等个人设备中。在你智能手机或笔记本电脑上拥有虚拟助手,随时可以为你自主运行任务。
端侧AI Agent,正以前所未有的速度在各个领域落地。
随着人工智能技术的快速发展,Web Agent作为新一代智能交互方式,正在引起业界广泛关注。这一技术旨在实现网络任务的全自动化处理,包括订阅管理、账单支付、医疗预约、在线购物、餐厅预订等日常事务,用户无需伸出手指操作网页通过语音或文字指令即可完成操作。
纵观技术发展历程,Web Agent的理念虽然由来已久,但在实际应用层面,目前市场尚未出现一款成熟的通用型Web Agent产品。Radical Ventures风险投资人Rob Toews认为这种情况正在发生改变:得益于语言模型与计算机视觉技术的持续突破,特别是在"第二系统思维"(System 2 thinking)推理能力方面的重要进展,Web Agent的实用化进程正在显著加快。
第二系统思维"源自诺贝尔经济学奖得主丹尼尔·卡尼曼(Daniel Kahneman)提出的双系统理论。与直觉性、快速的"第一系统思维"相比,"第二系统思维"是一种更为深入、审慎的认知过程,体现为缓慢、理性、分析性的思考方式。在AI领域,这种能力具体表现为系统可以进行多步推理、复杂规划和逻辑分析,这正是Web Agent执行复杂任务所必需的核心能力。
值得注意的是,专注于AI Agent研发的初创公司Adept的发展受阻,从侧面反映出技术成熟度与市场时机的重要性。对初创企业而言,准确把握技术发展周期与市场需求的最佳结合点至关重要。
业界普遍认为,2025年将成为Web Agent技术发展的重要里程碑。尽管该技术在企业级应用中具有显著潜力,但从市场发展态势来看,消费者市场很可能成为Web Agent最先突破的领域。
目前,在消费级AI应用中,除ChatGPT外,能够实现广泛应用的产品相对有限。Web Agent有望改变这一现状,成为AI领域继ChatGPT之后的又一个具有变革性意义的应用。
AI Agent正逐步改变我们的工作方式,预计2025年,这一趋势将加速发展。
微软研究显示,近70%的财富500强企业员工已开始使用AI工具处理繁琐任务,如筛选电子邮件、记录会议纪要等。未来,AI Agent将能处理更复杂的任务,甚至替代人类完成某些工作。
微软商业与行业Copilot 副总裁 Charles Lamanna 表示:将Agent视为AI 时代的应用程序,就像使用不同的应用来完成各种任务一样,Agent将开始改变每个业务流程,革新工作以及管理组织的方式。
随着记忆、推理和多模态能力的进步,Agent将会以新的技能和互动形式处理更复杂的任务。组织机构可以借此重新构想报告生成和人力资源任务等流程,例如帮助解决新换笔记本电脑的问题或回答福利问题,让员工能够专注于更高价值的工作。企业也可以设置多个Agent来提醒供应链经理关于库存中断的问题,推荐新的供应商并执行销售订单,以应对日常挑战,从而保持销售。
AI Agent将不仅仅是助手,它们还能根据用户需求独立或协同完成工作流程,从创建报告、处理客户需求到协调供应链管理,全面提升工作效率,让人类有更多精力投入创造性和战略性任务。
目前,微软已经建立世界最大的AI智能体生态系统。官方数据显示,已经有超过10万家公司,用Copilot Studio创建了AI 智能体。比如,麦肯锡通过自动化的流程分配智能体,将项目受理流程从 20 天缩短至仅 2 天;Pets at Home 在不到两周内部署了防欺诈智能体,每年节省数百万美元……
可以预见,2025年AI Agent将随着更多科技公司服务更多的企业用户,重塑更多用户的工作方式。
AI不仅将影响工作,还将深度融入我们的日常生活。到2025年,AI工具将成为个人生活中不可或缺的一部分。许多AI工具帮助用户处理日常任务,如管理信息、提醒重要事项、回答个人问题等,简化生活琐事。
事实上,很多AI工具现在已经升级成为AI Agent,或者实现了与Agent的联动。AI工具不仅能提升生活效率,还能增强与用户的互动。例如,根据用户阅读的新闻提供摘要,或通过视觉能力理解网页内容并给出即时反馈。
在家居生活方面,AI助手还能推荐合适家具、帮助布置家居环境,甚至提供风水建议。随着技术进步,未来的AI伴侣将更智能、更有情感,提供更个性化和贴心的服务,让生活更加便捷和丰富。
以Microsoft Copilot为例,作为AI助理,它将全天候提供支持,它可以帮助简化和优先处理如日常收到的大量信息等任务,在保护隐私、数据和安全的同时,为用户释放更多时间。接下来更多公司的智能助理类产品都将因为采用Agent模式而变得更加智能和易用,并能够主动帮助用户处理更多的问题。
如今所有采用AI技术的软件应用都在向AI Agent过渡,这也就意味着2025年开始我们所使用的手机、PC、手表等智能硬件将会迭代成为智能体,我们所使用的更多软件应用也将会升级为智能体。未来所有软件与硬件都要向智能体发展,它会更大程度地改变我们的生活。
上一篇:年轻人,正在抛弃电影院